Jump to content
Zum Start hinzufügen

Weitere Informationen

3D-Modellbahn Studio

Eine Vollbild-App auf Ihrem Startbildschirm mit Push-Benachrichtigungen und mehr.

So installieren Sie diese App auf iOS und iPadOS
  1. Tippen Sie auf das Teilen-Symbol in Safari
  2. Scrollen Sie durch das Menü und tippen Sie auf Zum Startbildschirm hinzufügen.
  3. Tippen Sie oben rechts auf Hinzufügen.
So installieren Sie diese App auf Android
  1. Tippen Sie auf das 3-Punkte-Menü (⋮) in der oberen rechten Ecke des Browsers.
  2. Tippen Sie auf Zum Startbildschirm hinzufügen oder App installieren.
  3. Bestätigen Sie durch Tippen auf Installieren.

Empfohlene Beiträge

Geschrieben

Hallo @Neo,

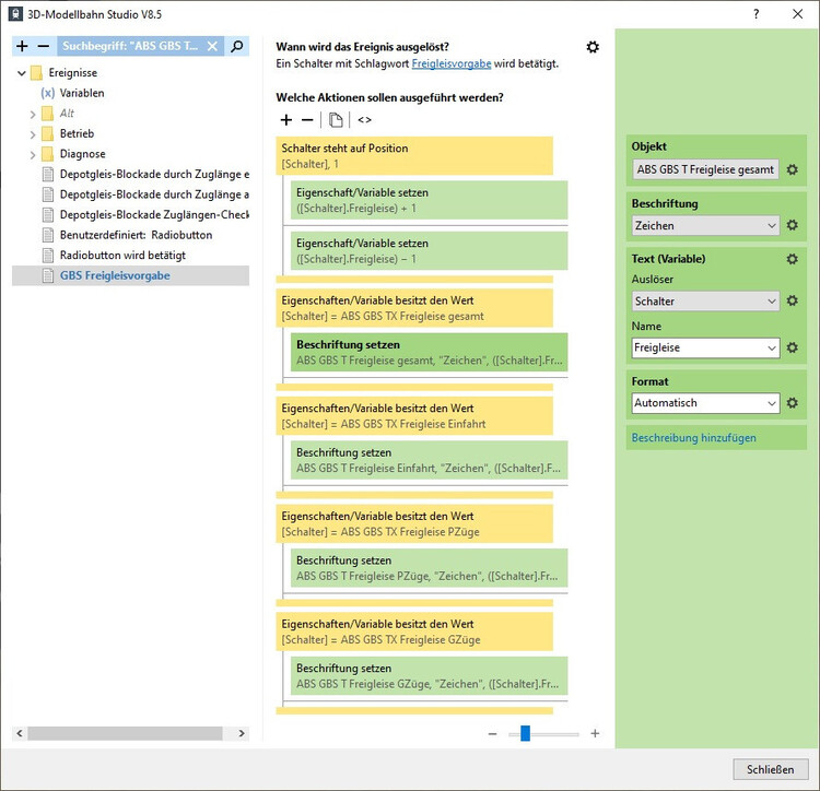
ich wollte bei der Aktion "Beschriftung setzen" das Objekt, zu dem die Beschriftung gehört, mit dem "Auslöser" referenzieren. Das scheint bei dieser Aktion nicht zu gehen.

AuslserfehltalsAuswahlmglichkeit.thumb.jpg.13a1b20de279f9f0383afafe937270b5.jpg

 

Die Wiederholung kann man dagegen angeben, wenn sich die Aktion innerhalb einer Wiederholungsschleife befindet. Da ich die Beschriftung für mehrere Objekte mit einer Ereignisdefinition erledigen möchte, könnte ich hier (wie auch in den meisten anderen Aktionen möglich) den "Auslöser" als Referenz sehr gut gebrauchen.

Alternative.thumb.jpg.0d5d4f614ee32b1975e45649a63cf683.jpg

Diese Alternative ist doch etwas sehr umständlich und unflexibel.

Viele Grüße
BahnLand

Bearbeitet von BahnLand

Geschrieben

Hallo Bahnland,

wenn du das eigentliche Skript in ein "benutzerdefiniertes Ereignis" auslagerst, kannst du beim Aufruf den Schalter an einen Parameter übergeben.
Dann steht er dir im "benutzerdefinierten Ereignis" als Auslöser zur Verfügung.

Beispiel:

benutzerdefiniertes Ereignis.mbp

Bearbeitet von Goetz
Beispielanlage hinzugefügt

Geschrieben
  • Autor

Hallo @Goetz und @Atrus,

vor 2 Stunden schrieb Goetz:

wenn du das eigentliche Skript in ein "benutzerdefiniertes Ereignis" auslagerst, kannst du beim Aufruf den Schalter an einen Parameter übergeben.
Dann steht er dir im "benutzerdefinierten Ereignis" als Auslöser zur Verfügung.

Danke! Ja, so funktioniert es. Es ist mir ein Rätsel, warum in derselben Aktion "Beschriftung setzen" der "Auslöser" als Auswahlmöglichkeit angeboten wird, wenn die Aktion in einem benutzerdefinierten Ereignis ausgeführt wird, aber nicht, wenn die Aktion direkt im Schalter-Ereignis ausgeführt werden soll.

vor 9 Minuten schrieb Atrus:

Hallo BahnLand das sollte mit deiner Beschriftung wohl auch möglich sein.

Diesen Lösungsweg hatte ich nicht im Blick, da ich davon ausgegangen bin, dass die Aktion "Beschriftung setzen" den "Auslöser" generell nicht anbietet. Dass dies im benutzerdefinierten Ereignis doch der Fall ist, hat mich schon überrascht. Damit ist dies natürlich eine elegante Alternative. Dennoch würde ich es vorziehen, wenn man den "Auslöser" auch direkt im Schalter-Ereignis (und natürlich auch in anderen Ereignissen, in denen diese Aktion aufgerufen wird) verwenden könnte, um die zusätzliche Ereignisdefinition des benutzerdefinierten Ereignisses und den Aufruf dahin einzusparen.

Viele Grüße
BahnLand

Geschrieben
vor 27 Minuten schrieb BahnLand:

Es ist mir ein Rätsel

Neo hatte sich in der grafischen EV bei den Auslösern auf diejenigen Elemente beschränkt, die sicher das nötige Feld haben.
Bei Schaltern ist nicht gewährleistet, dass sie ein Beschriftungsfeld haben.

Bei den benutzerdefinierten Ereignissen sind die Parameter keine Auslöser im strengen Sinne.
Da das Prinzip aber dasselbe ist, hat er hier für die Parameter den Ausdruck "Auslöser" beibehalten.

Eine Alternative zum benutzerdefinierten Ereignis ist die Verwendung von Lua.
Da hast du immer Zugriff auf die Auslöser weil Neo davon ausgeht, dass ein Lua Nutzer überschauen kann, ob ein Auslöser im Zusammenhang praktikabel ist oder nicht

Bearbeitet von Goetz
Ergänzungen

Geschrieben

Hallo BahnLand,

das Problem erledigt sich mit V9, dort habe ich die Beschränkungen der Auslöser gelockert, sodass auch dann Auslöser ausgewählt werden können, selbst wenn nicht zu 100% garantiert werden kann, dass der Auslöser die Aktion auch unterstützt. Es ist dann Aufgabe des Anlagenerstellers, dafür zu sorgen, nur die korrekten Objekte anzusprechen.

Viele Grüße,

Neo

Geschrieben
  • Autor

Hallo @Neo,

 Danke!

Viele Grüße
BahnLand

Erstelle ein Benutzerkonto oder melde dich an, um zu kommentieren

Push-Benachrichtigungen konfigurieren

Chrome (Android)
  1. Tap the lock icon next to the address bar.
  2. Tap Permissions → Notifications.
  3. Adjust your preference.
Chrome (Desktop)
  1. Click the padlock icon in the address bar.
  2. Select Site settings.
  3. Find Notifications and adjust your preference.